If you're just getting started with Google Docsits extensive features and add-ons can be a little overwhelming. This guide will walk you through everything you need to know to get started with this powerfulcloud-based alternative to Microsoft Word.
What Is Google Docs?
If you've heard of Google Docs beforefeel free to skip ahead. If you've never heard of it beforehere's a crash course on what you need to know. We'll go over the basics and get you brushed up with what Google Docs is and how you can get started right away.
Google Docs is a freeweb-based word processor offered by Google as part of its complete office suite called "Google Workspace." It's a direct competitor to Microsoft Office. The other main services included in the cloud-based suite are Sheets (Excel) and Slides (Powerpoint).
Google Docs is available on all devices and platforms; all you need is an internet connection and a web browser (orin the case of mobilethe applicable apps). Google does the rest and handles the brunt of the heavy lifting while it runs the software in the cloud.
Docs supports many different file typesincluding DOCDOCXTXTRTFand ODTmaking it easy to view and convert Microsoft Office files directly from Google Drive. Since Docs is an online word processoryou can share and collaborate with multiple people on the same documenttracking revisionschangesand suggestions—all in real time.
How to Sign Up for an Account
The first thing you'll need to do before you can use Google Docs is sign up for a Google account (an @gmail account). If you already have an accountfeel free to move on to the next section. If notwe'll go over the simple way to create a Google account and get you set up with Docs. Head over to accounts.google.comclick on "Create Account," and then "For My Personal Use."
On the next pagetype your first and last namethe latter being optionalthen click "Next."
Repeat the same with your birthday and genderthen hit "Next."
You'll now be taken to the page where you create a new Gmail address. Google automatically generates a few addresses based on your information and what's availablebut you can create your own. When you're doneclick "Next."
You'll now be asked to create a strong password; you'll have to type the same password twice in both fields. Come up with something that's easy for you to remember but difficult for others to guess. Avoid writing it down. If you wantyou can use a password manager to make things easier. When you make oneclick "Next."
Nextadd your phone numberthen click on "Next." You'll receive an SMS with a 6-digit verification code to confirm the phone number. When you're doneclick on Next.


Lastlyadd a recovery email addresswhich the recipient will have to confirm. Ask a close family member or friend for their email to act as your recovery address. Alternativelyyou could set up anotherseparate email to use as a recovery address. This ensures you won't lose access to your account and can recover it if it gets hacked. It's an optional but highly recommended step.
After you add the recovery emailthe subsequent pages will ask you to agree to Google's Privacy and Terms. Finish thatand you're the proud new owner of a Google account.
How to Create a Blank Document
Now that you have a Google accountit's time to create your first document. Go to Google Docs and click on the "Blank Document" rectangle with the multi-colored "+" icon.
If you're using Google Chromeyou can type "docs.new" directly into the address bar to create and open a new blank document.
How to Import a Microsoft Word Document
Even if you're new to Google Docsyou might already have a collection of Microsoft Word files you'd like to be able to use. If that's the casethen you'll have to upload all your Word documents before you can view them. While it might not support some of the more advanced features and formatting of some Word documentsit still works surprisingly well.
When you import a Word documentyou can use either Google Docs or Drive to upload your files. Both methods let you drag and drop a file from your computer directly into the web browser for easy uploads. Drive houses all of your uploaded filesbut when you head to the Docs homepageit only shows you document-type files.
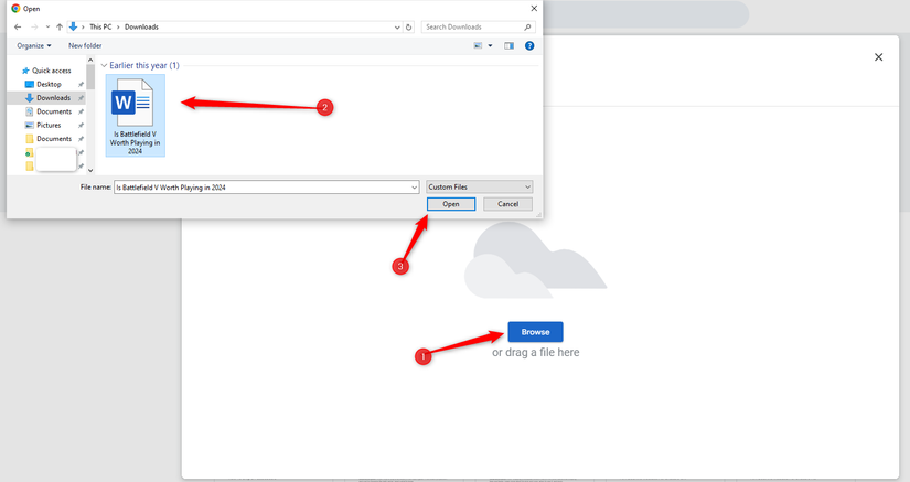
To upload a Word documentclick the folder icon in the top right on the Google Docs homepage.
Select "Upload," then click on "Browse" to find your fileor drag and drop it here.
Once the Word file uploadsDocs opens it automatically and converts it to its own formatready for you to start to editshareand collaborate. If you upload the Word file to Drivethe document will have a blue "W icon next to its filename on your Google Docs homepage.
You can still click to open and edit it as normal; the document will have a DOCX icon next to its title to indicate the format.
When you finish the documentyou can download it as DOCXODTRTFPDFTXTHTMLEPUBor MD. Click File > Download > your desired format. It'll download directly to where files are saved from your browser.
How to Check Your Spelling in Google Docs
Now that you have a few documentsit's time to make sure your spelling and grammar are correct. Docs comes equipped with a spell-checker that is all ready to go for you. Any time you misspell somethingit underlines the error with a squiggly lineprompting you to make a change. This should be on by defaultbut you can make sure in Tools > Spelling and Grammar. Make sure "Show Spelling Suggestions" and "Show Grammar Suggestions" are enabled (they have a checkmark next to them).
To see spelling corrections and suggestionsright-click the word with the line underneath. Alternativelypress Ctrl+Alt+X (Windows) or Command+Alt+X (Mac) to open the Spell Check and Grammar tool on the right side of the document.
Another way to access the spell check is to click the icon with an A and checkmark. This enables the tool; it parses your document for spelling and grammar.
Along with the spell checkerGoogle Docs has a built-in dictionary and thesaurus. All you have to do is highlight a wordright-click on itthen click “Define [word]" or Ctrl+Shift+Y.
How to Collaborate on Documents With Others
One of the best features of Google Docs is the ability to generate a shareable link that lets anyone with it to either viewsuggest editsor edit your document. Instead of sending a file back and forth between collaboratorsyou can make edits and suggestions all at onceas if you were all huddled over the same computer in real time. The only difference is that each person has their own text entry cursor to use on their personal computer.
From the document you want to shareclick on the blue button "Share" to choose how and with whom you want to send a link to your file.
You can enter email addresses manually or click "Copy link" in the bottom left corner to hand out the invitation yourself.
If you opt to share a document via emailyou can choose their permission from the drop-down menu to select between "Viewer," "Commenter," or "Editor." You can also send an email to the person to notify them by enabling "Notify People" and optionally typing a message.
As for linksyou can change the permission underneath the "General Access" section. The drop-down menu lets you select how much power users with the link have over the file when you select one of these options:
- Restricted: Sharing is disabled. If you've previously shared a link with othersit will no longer work and revoke any permissions they once had.
- Anyone with the link (Viewer): Shared users can view the file but can’t edit it in any way. This is the default action when you share a file and the best option if you’re trying to share a file for download.
- Anyone with the link (Commenter): Allows shared users to leave comments if desired. This is great for team projects.
- Anyone with the link (Editor): This gives the shared users full read/write access. They still can’t delete it from your Drivethough; it's just for the file's contents.
You can do a lot more with these shareable linkswhich also work with other Drive files and on mobile. For a deeper look at how these links work and how to generate themcheck out our guide.
How to See All the Recent Changes
When you share documents with othersit's difficult to keep track of all the small changes that happen if you're not present. For thatthere's revision history. Google Docs keeps track of all the changes that occur in a document and groups them into periodskeeping the clutter down. You can even revert a file to any of the previous versions listed in the history with the click of a mouse. You can view a list of all recent changes by clicking File > Version History > See Version History.
How to Suggest an Edit to a Document and Leave Comments
If you're the owner of a document and would prefer for collaborators to have to suggest edits to your file (instead of directly editing them)you can set the access permission to "Commenter." This lets others make an edit to a document without the worry of others messing about in your file. When a collaborator makes an editthe owner receives an email notification regarding the suggested edit and can choose to keep or discard the change.
If you look up at the top right of the document windowyou’ll see your current state. If you see “Suggesting,” then you’re good to go. If you see “Editing” or “Viewing,” then click that button and then click the “Suggesting” option.
How to Find the Word and Page Count
By defaultGoogle Docs doesn't display the word or page countbut it's easy to check them without a manual count. Soif you have a strict word limit for an assignment or just like to keep track of the amount you writeyou can see the details of your labor with the word count. You can even highlight text from any paragraph to check how many words there are in the selection. To view your document's word/page countclick Tools > Word Count or press Ctrl+Shift+C on Windows and Command+Shift+C on Mac.
If you wish to see it at all timesin the bottom left cornercheck the box next to "Display Word Count While Typing."
You can also find the word count for a specific string of text by highlighting it and jumping back into Tools > Word Count (or using the key combo). If the word count is displayed in the cornerit'll tell you the word count of the highlighted text.
How to Use Google Docs Offline
What happens if you need to access Google Docs but don't have an internet connection? Although Google Docs is a web-based productthat doesn't mean you can't use it offline. You need to download an extension for Chrome and make sure you enable the file for offline use beforehand. Any changes you make to the file will be updated the next time you connect to the internet.
After you download the official extension for Chromego to Google Docs' homepage and in the top left corneropen the default page for Google Docs. Click the Hamburger menu > Settings. Once heretoggle "Offline" to the On positionthen click "OK."
To save storage space on your local machineGoogle only downloads and makes the most recently accessed files available offline. To manually enable a fileclick the three dots iconthen toggle "Available Offline" to On.